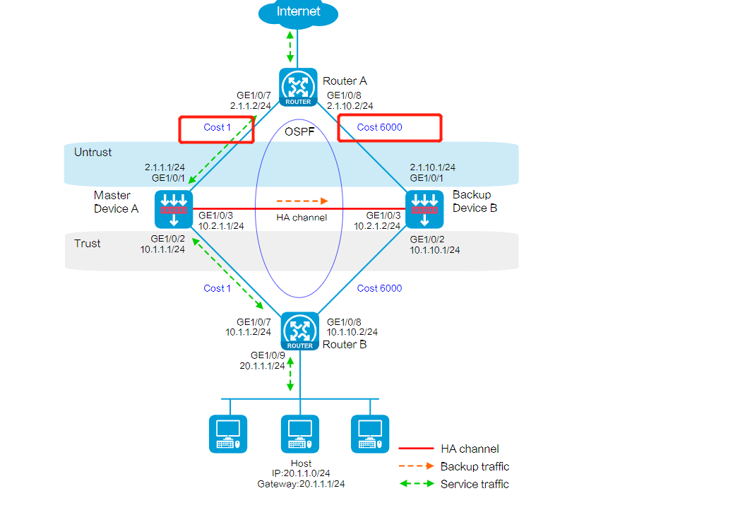
rbm+ospf,为社么官网的参考配置图上写的主cost1、备cost6000,给的配置案例发布的都是cost6000呢



rbm+ospf,为社么官网的参考配置图上写的主cost1、备cost6000,给的配置案例发布的都是cost6000呢



(0)
最佳答案
亲~登录后才可以操作哦!
确定你的邮箱还未认证,请认证邮箱或绑定手机后进行当前操作
举报
×
侵犯我的权益
×
侵犯了我企业的权益
×
抄袭了我的内容
×
原文链接或出处
诽谤我
×
对根叔社区有害的内容
×
不规范转载
×
举报说明
暂无评论