目前WiFi 是做的 802.1x认证
我有一点非常疑问,就是IMC 和 微软的-LDAP 到底是在进行什么报文交互,,目前我知道的是效验密码,是IMC和LDAP在进行交互
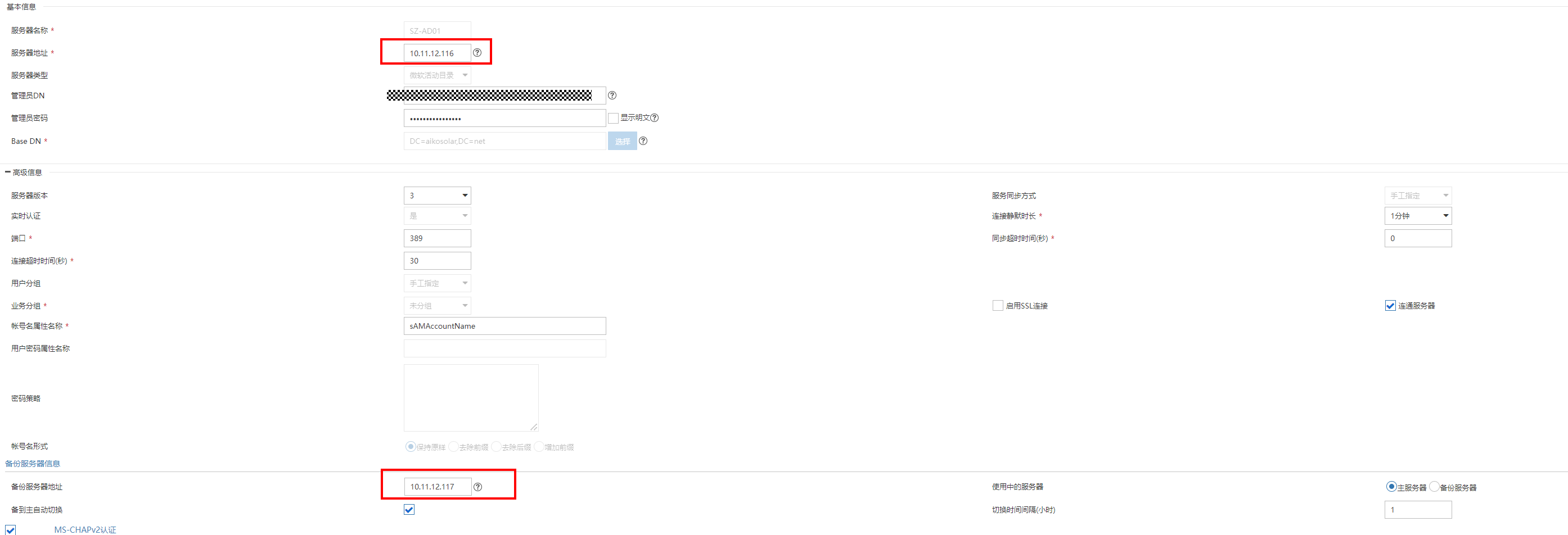
现在我不知道的是,目前我IMC这里的配置,虽然是填了主备IP地址,,但是我想通过抓包来体现出来,IMC目前是正在和10.11.12.116报文交互
还是与10.11.12.117进行报文交互,通过抓包,需要过滤什么协议,以及 过滤语法 求直接发出来一下
希望大神细心评论下

(0)
IMC和LDAP只是同步用户信息
认证报文还是跟IMC交互d
(0)
LDAP 如果挂了,WiFi就直接断开了,你认证的吗只是同步用户信息
ldap上由用户,ldap挂了,用户就失效了
亲~登录后才可以操作哦!
确定你的邮箱还未认证,请认证邮箱或绑定手机后进行当前操作
举报
×
侵犯我的权益
×
侵犯了我企业的权益
×
抄袭了我的内容
×
原文链接或出处
诽谤我
×
对根叔社区有害的内容
×
不规范转载
×
举报说明
ldap上由用户,ldap挂了,用户就失效了