网络认证流程
1.用户通过无线信号接入
2.弹出又ac发出的portal认证界面,用户填写完认证信息之后由ac发送给radius服务器
3.radius服务器去ldap服务器上查询对应是否存在相关用户的信息并核对信息是否正确,核对正确并把确认信息完成
4.确认好信息之后由radius服务器发送认证完成的确认包至ac完成验证,允许用户上网
其中AC用的h3c的wx3510x,radius服务器用的开源方案freeradius,ldap为项目自行搭建的ldap服务器
确认的过程
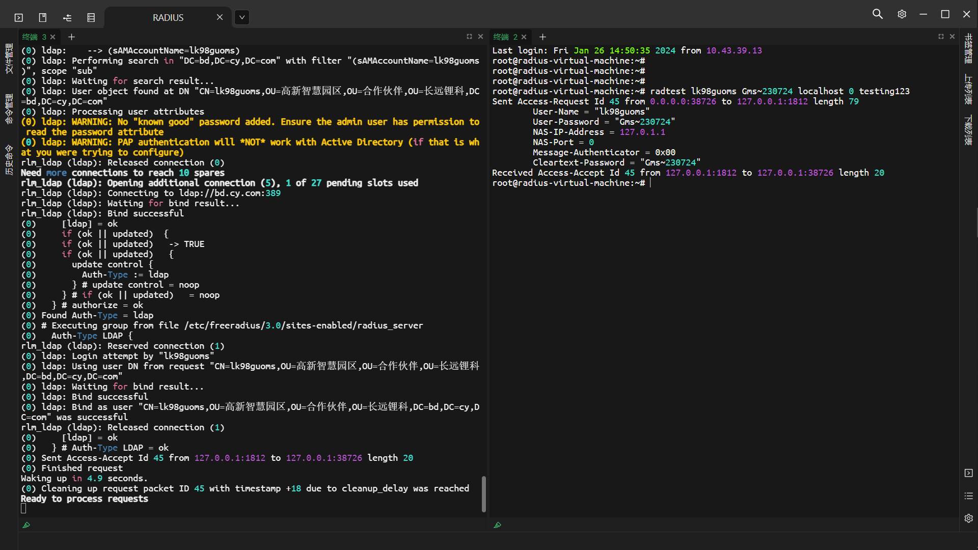
1.radius服务器可以正常使用,且与ldap服务联动正常,以radius服务器作为发送测试账户,对接ldap服务,认证通过并返回认证通过消息
2.认证接入点从radius服务器本身转换至AC,修改对应的配置文件后并保存,以手机作为连接认证测试设备连接配置的无线信号,手机成功收到由AC发出的portal认证界面, 填写完相关信息之后,radius服务器上打开测试功能,能收到手机发来的认证信息,并认证通过

问题所在:radius服务器已经完成认证并把认证通过的信息发往ac了,但是ac上没有看到认证信息的相关包,查看日志也只有手机作为测试设备上线的日志消息,没有看到任何有关radius的相关日志消息
(0)
亲~登录后才可以操作哦!
确定你的邮箱还未认证,请认证邮箱或绑定手机后进行当前操作
举报
×
侵犯我的权益
×
侵犯了我企业的权益
×
抄袭了我的内容
×
原文链接或出处
诽谤我
×
对根叔社区有害的内容
×
不规范转载
×
举报说明
暂无评论