现场需要通过oid节点去下发vlanif接口地址,trunk接口放通对应的vlan
官网上可以查到对应的oid节点,但是oid节点写操作提示需要和另一个oid节点一起下发,需要操作指导。
1、下发vlanif地址操作: 手册上有说明,vlanif上的ip地址需要和掩码一起配置,如下H3C的,UNIS同理:
该表的索引节点是hh3cdot1qVlanID。
设置操作,hh3cdot1qVlanIpAddress与hh3cdot1qVlanIpAddressMask必须同时输入。
|
节点名称及OID |
最大访问权限 |
数据类型 |
有效范围 |
含义 |
实现规格 |
|
hh3cVlanInterfaceID (1.3.6.1.4.1.25506.8.35.2.1.2.1.1) |
read-only |
Integer |
同MIB标准取值 |
索引 |
实现与MIB文件定义一致 |
|
hh3cdot1qVlanID (1.3.6.1.4.1.25506.8.35.2.1.2.1.2) |
read-only |
Hh3cVlanIndex |
Integer32 (0..2147483647) |
VLAN ID |
实现与MIB文件定义一致 |
|
hh3cdot1qVlanIpAddress (1.3.6.1.4.1.25506.8.35.2.1.2.1.3) |
read-write |
IpAddress |
OCTET STRING (0..65535) |
IP地址 |
实现与MIB文件定义一致 |
|
hh3cdot1qVlanIpAddressMask (1.3.6.1.4.1.25506.8.35.2.1.2.1.4) |
read-write |
IpAddress |
OCTET STRING (0..65535) |
IP地址掩码 |
实现与MIB文件定义一致 |
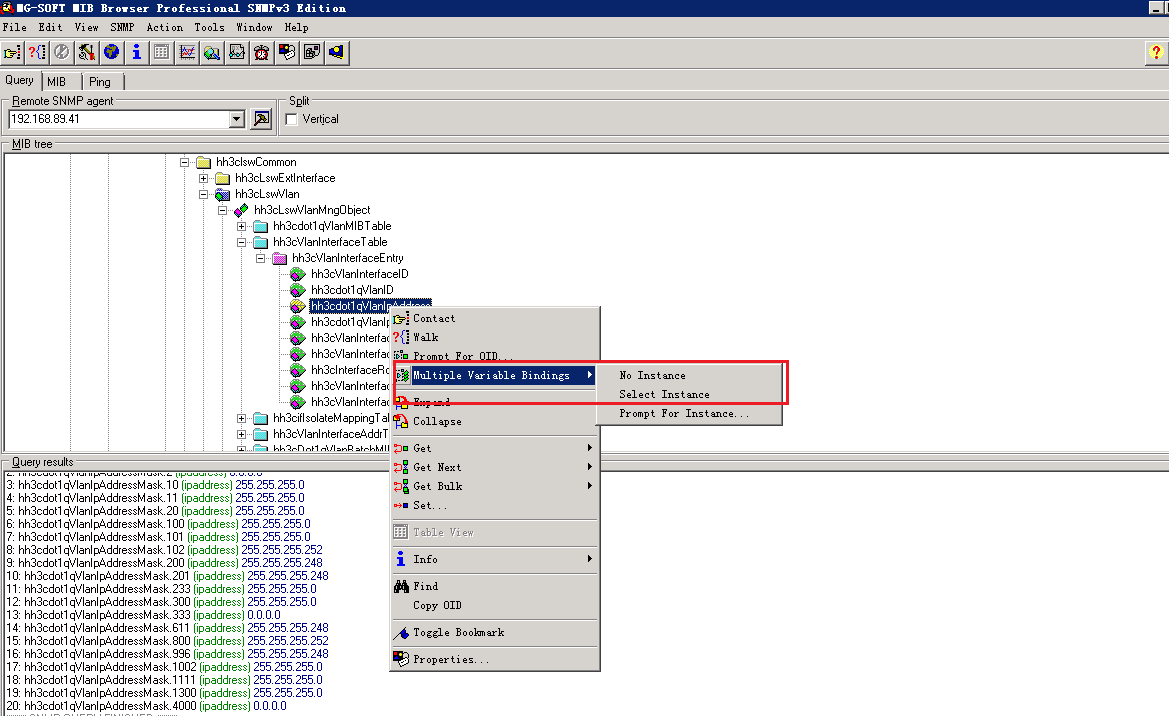
可以在mib工具上对应节点右键找下multiple variable bindings按钮,将这两个节点绑定,输入对应的value后执行:
①、找到对应的oid节点:

②、点击右键选择多节点绑定:

③、点击右键之后选择“Select Instance”选择对应的vlan编号,比如我要给vlan2下发地址,选择2:

④、选择对应的vlan接口后右键点击edit编辑,输入对应的ip地址值为1.1.1.1,格式选IP address:


⑤、右键空白处选择“new”,新增mask掩码的oid节点,注意节点后面加.2保证和ip地址的vlan编号一致:


⑥、添加完oid节点之后如下:

⑦、最后将动作改完set下发写操作即可:

其他的下发ip地址绑定oid下发操作基本是一样的。
2、trunk接口放通vlan操作,比如port trunk permit vlan 10如何操作。
①、 按bitmap的方式进行配置生效,low负责1~2048的vlan,high负责2049~4094的vlan。OID一栏为节点oid+索引节点hh3cifVLANTrunkIndex的值,这两个节点也需要一起输入;也就是绑定下发
|
hh3cifVLANTrunkAllowListLow (1.3.6.1.4.1.25506.8.35.5.1.3.1.6) |
read-write |
OCTET STRING |
OCTET STRING (0..256) |
按位表示Allowed Vlan |
写操作时该节点的值必须与hh3cifVLANTrunkAllowListHigh同时设置 |
|
hh3cifVLANTrunkAllowListHigh (1.3.6.1.4.1.25506.8.35.5.1.3.1.7) |
read-write |
OCTET STRING |
OCTET STRING (0..256) |
按位表示Allowed Vlan |
写操作时该节点的值必须与hh3cifVLANTrunkAllowListLow同时设置 |
Value值需要按如下格式输入256个字节:
例如放行1到10的vlan,value为:# 0xFF 0x03 0x00 0x00(后面的252个0x00省略)
对应的二进制为1111 1111 | 0000 0011 | 0000 0000 | 0000 0000,从前往后每一字节,从右往左的每一bit表示一个vlan,依次递增,1表示放行,0表示不放行;
Vlan: 8 7 6 5 4 3 2 1 | 16 15 14 13 12 11 10 9 |
②、找到对应的oid节点:
③、选择对应的实例,实例就是接口,注意该实例编号的值是索引与实际的接口需要对照转换一下,比如我选择1923,需要进到设备的probe视图下敲这个命令就能看到我实际对应的接口是2/2/0/3,所以后续就是给2/2/0/3放通vlan10:
④、选择对应的接口编号实例之后右键编辑:
⑤、这个value值注意是bit方式,格式就是上面说的那种,比如要放通vlan10的话那就是 0x00 0x02 0x00 0x00 0x00 0x00 0x00 0x00 0x00 0x00 0x00 0x00 0x00 0x00 0x00 0x00 0x00 0x00 0x00 0x00 0x00 0x00 0x00 0x00 0x00 0x00 0x00 0x00 0x00 0x00 0x00 0x00 0x00 0x00 0x00 0x00 0x00 0x00 0x00 0x00 0x00 0x00 0x00 0x00 0x00 0x00 0x00 0x00 0x00 0x00 0x00 0x00 0x00 0x00 0x00 0x00 0x00 0x00 0x00 0x00 0x00 0x00 0x00 0x00 0x00 0x00 0x00 0x00 0x00 0x00 0x00 0x00 0x00 0x00 0x00 0x00 0x00 0x00 0x00 0x00 0x00 0x00 0x00 0x00 0x00 0x00 0x00 0x00 0x00 0x00 0x00 0x00 0x00 0x00 0x00 0x00 0x00 0x00 0x00 0x00 0x00 0x00 0x00 0x00 0x00 0x00 0x00 0x00 0x00 0x00 0x00 0x00 0x00 0x00 0x00 0x00 0x00 0x00 0x00 0x00 0x00 0x00 0x00 0x00 0x00 0x00 0x00 0x00 0x00 0x00 0x00 0x00 0x00 0x00 0x00 0x00 0x00 0x00 0x00 0x00 0x00 0x00 0x00 0x00 0x00 0x00 0x00 0x00 0x00 0x00 0x00 0x00 0x00 0x00 0x00 0x00 0x00 0x00 0x00 0x00 0x00 0x00 0x00 0x00 0x00 0x00 0x00 0x00 0x00 0x00 0x00 0x00 0x00 0x00 0x00 0x00 0x00 0x00 0x00 0x00 0x00 0x00 0x00 0x00 0x00 0x00 0x00 0x00 0x00 0x00 0x00 0x00 0x00 0x00 0x00 0x00 0x00 0x00 0x00 0x00 0x00 0x00 0x00 0x00 0x00 0x00 0x00 0x00 0x00 0x00 0x00 0x00 0x00 0x00 0x00 0x00 0x00 0x00 0x00 0x00 0x00 0x00 0x00 0x00 0x00 0x00 0x00 0x00 0x00 0x00 0x00 0x00 0x00 0x00 0x00 0x00 0x00 0x00 0x00 0x00 0x00 0x00 0x00 0x00 0x00 0x00 0x00 0x00 0x00 0x00 0x00 0x00 0x00 0x00 0x00 0x00
⑥、放通低位之后还需要再放通高位,和上面的操作一样新建new绑定另一个oid节点记得后面加.1923:
⑦、配置完成之后点击set下发:
3、总结:
Set操作时,OID一般是节点OID加上对应的索引;
Set操作时,value值的写法,可以在multiple variable bindings界面先get一把,之后使用edit功能,查看当前value值格式,仿照着输入,一般最复杂的也就是bitmap的方式了
参考如上的操作步骤进行下发
该案例暂时没有网友评论
✖
案例意见反馈
亲~登录后才可以操作哦!
确定你的邮箱还未认证,请认证邮箱或绑定手机后进行当前操作