• 全部
  • 经验案例
  • 典型配置
  • 技术公告
  • FAQ
  • 漏洞说明
  • 全部
  • 全部
  • 大数据引擎
  • 知了引擎
产品线
搜索
取消
案例类型
发布者
是否解决
是否官方
时间
搜索引擎
匹配模式
高级搜索

MER8300+打不开百度

2021-01-13提问
  • 0关注
  • 1收藏,1687浏览
粉丝: 关注:

问题描述:

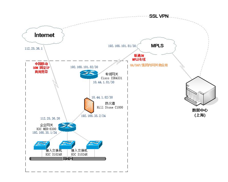
公司主路由器为MER8300,IP地址网关为192.168.3.1,主路由器上级有一根移动专线固态IP 112.25.36.26 网关112.25.36.1

与主路由直连的有一个总部的防火墙,防火墙设置了dns代理,防火墙IP地址为192.168.3.2

在主路由里面设置了DHCP服务器,分配的dns为首选192.168.3.1和次选192.168.3.2

主路由里面有两条静态路由,一条指向192.168.3.1 优先级60,一条指向 192.168.3.2 优先级100

限制有几个问题:

1、访问总部办公系统时总部分配的IP地址会存储在主路由里面,内网+总部IP经常会有500-600个,导致主路由经常宕机

2、不知道是不是因为问题1引起的,内部网络经常性的打不开某度、某狐、某浪等网站

3、本来直连上级移动网关的路由优先级比静态路由器高,而且我也另外设置了一个60的优先级指向192.168.3.1,但是tracert时路由还是往192.168.3.2去了,导致打不开一些网站


请求高手指点,我这里面设置的问题,请求协助,谢谢!



组网及组网描述:


最佳答案

粉丝:152人 关注:1人

小老弟,拓扑画下

回复:

哈哈,我前公司也是只允许买H3C,紫光系的吧,型号推荐建议400联系售前,或者当地办事处,他们专业点

叫我靓仔 发表时间:2021-01-13 更多>>

您好,图以添加,在下面,谢谢!!

发表时间:2021-01-13
回复:

你的描述跟图上的地址很多匹配不上,所示我给你一些建议 1、9300下面放一个核心交换机来承载局域网的东西向流量 2、默认路由指向36.1,明细路由指向35.2 (按照图上的地址) 3、DNS建议设置一台DNS服务器来做解析

叫我靓仔 发表时间:2021-01-13

您好,您说的是MER8300下面加一个核心交换机对吧

发表时间:2021-01-13
回复:

是的,8300下加交换机可以让内部网络的压力都从8300上面下沉,需要一个三层交换机,网关放在这个三层交换机上

叫我靓仔 发表时间:2021-01-13

就是说在三层交换机上面配置路由指向和dhcp,然后路由器只做外网以及总部网络连接用吗

发表时间:2021-01-13
回复:

是滴

叫我靓仔 发表时间:2021-01-13

好的,谢谢,我们这边只允许买h3c的设备,能推荐一个型号吗,按照最大1000个ip的量。

发表时间:2021-01-13
回复:

哈哈,我前公司也是只允许买H3C,紫光系的吧,型号推荐建议400联系售前,或者当地办事处,他们专业点

叫我靓仔 发表时间:2021-01-13
3 个回答
粉丝:136人 关注:6人

您好,请知:

如果要指定走3.1出去,可尝试下使用策略路由,让流量走3.1出去看下。

以下是MER8300的策略路由配置说明,请参考:

9.2  策略路由

本章节介绍策略路由的相关内容,包括:

·            简介

·            配置步骤

9.2.1  简介

与单纯按照IP报文的目的地址查找路由表进行转发不同,策略路由是一种依据用户制定的策略进行路由转发的机制。策略路由可以对于满足一定条件(源地址和目的地址等)的报文,执行指定的操作(设置报文的下一跳、出接口、缺省下一跳和缺省出接口等)。策略路由的匹配条件比普通路由更丰富,当需要按照报文的某些特征(如报文源地址和目的地址等)转发到不同的网络中时,可以配置策略路由功能。

9.2.2  配置步骤

(1)       单击导航树中[高级选项/策略路由]菜单项,进入策略路由配置页面。

(2)       选择应用策略路由的接口。

(3)       点击<添加>按钮,进入“新增策略路由列表”页面。

(4)       在“匹配规则”下,设置策略路由的匹配规则参数:

¡  选择匹配的协议类型,如果选择了“协议号”,则需要输入具体的协议编号,如HTTP的协议号为80。

¡  如果协议类型指定为“TCP”或“UDP”,则需要设置匹配报文的源端口和目的端口。

¡  在“源IP地址段”和“目的IP地址段”配置项处,设置匹配报文的源IP地址范围和目的IP地址范围。输入地址段时,起始地址和结束地址间需要用短横线连接,如“1.1.1.1-1.1.1.2”,如果只指定一个地址,则起始地址和结束地址需要相同。

¡  设置匹配规则的生效时间。如果策略需要全天生效,则设置为00:00-23:59。

(5)       在“出接口”或“下一跳”配置项处,配置匹配规则的报文通过指定出接口转发或转发到指定的下一跳。

(6)       配置策略的描述信息,当某些策略用于特殊用途时,管理员可以配置描述信息,方便后续查询使用。

(7)       点击<确定>按钮,完成配置。

策略路由的办法如果能解决,那能解决获取到大量的总部IP地址吗

发表时间:2021-01-13 更多>>

策略路由的办法如果能解决,那能解决获取到大量的总部IP地址吗

发表时间:2021-01-13
知了小白
粉丝: 关注:

网络拓扑图



hqy 知了小白
粉丝:0人 关注:0人

sys后加个dns就可以了

dns server dns_ip

编辑答案

你正在编辑答案

如果你要对问题或其他回答进行点评或询问,请使用评论功能。

分享扩散:

提出建议

    +

亲~登录后才可以操作哦!

确定

亲~检测到您登陆的账号未在http://hclhub.h3c.com进行注册

注册后可访问此模块

跳转hclhub

你的邮箱还未认证,请认证邮箱或绑定手机后进行当前操作

举报

×

侵犯我的权益 >
对根叔社区有害的内容 >
辱骂、歧视、挑衅等(不友善)

侵犯我的权益

×

泄露了我的隐私 >
侵犯了我企业的权益 >
抄袭了我的内容 >
诽谤我 >
辱骂、歧视、挑衅等(不友善)
骚扰我

泄露了我的隐私

×

您好,当您发现根叔知了上有泄漏您隐私的内容时,您可以向根叔知了进行举报。 请您把以下内容通过邮件发送到pub.zhiliao@h3c.com 邮箱,我们会尽快处理。
  • 1. 您认为哪些内容泄露了您的隐私?(请在邮件中列出您举报的内容、链接地址,并给出简短的说明)
  • 2. 您是谁?(身份证明材料,可以是身份证或护照等证件)

侵犯了我企业的权益

×

您好,当您发现根叔知了上有关于您企业的造谣与诽谤、商业侵权等内容时,您可以向根叔知了进行举报。 请您把以下内容通过邮件发送到 pub.zhiliao@h3c.com 邮箱,我们会在审核后尽快给您答复。
  • 1. 您举报的内容是什么?(请在邮件中列出您举报的内容和链接地址)
  • 2. 您是谁?(身份证明材料,可以是身份证或护照等证件)
  • 3. 是哪家企业?(营业执照,单位登记证明等证件)
  • 4. 您与该企业的关系是?(您是企业法人或被授权人,需提供企业委托授权书)
我们认为知名企业应该坦然接受公众讨论,对于答案中不准确的部分,我们欢迎您以正式或非正式身份在根叔知了上进行澄清。

抄袭了我的内容

×

原文链接或出处

诽谤我

×

您好,当您发现根叔知了上有诽谤您的内容时,您可以向根叔知了进行举报。 请您把以下内容通过邮件发送到pub.zhiliao@h3c.com 邮箱,我们会尽快处理。
  • 1. 您举报的内容以及侵犯了您什么权益?(请在邮件中列出您举报的内容、链接地址,并给出简短的说明)
  • 2. 您是谁?(身份证明材料,可以是身份证或护照等证件)
我们认为知名企业应该坦然接受公众讨论,对于答案中不准确的部分,我们欢迎您以正式或非正式身份在根叔知了上进行澄清。

对根叔社区有害的内容

×

垃圾广告信息
色情、暴力、血腥等违反法律法规的内容
政治敏感
不规范转载 >
辱骂、歧视、挑衅等(不友善)
骚扰我
诱导投票

不规范转载

×

举报说明