我想做策略路由 去往 10.110.120.0/24 192.168.4.0/24 网段 走总部线路 其他默认走电信200M

(0)
建议先确认情况具体产品型号和软件版本信息,因为S5120系列众多,不便于定位是否特性是否支持和对应命令操作方式。
另外由于没有具体组网要求详细信息,也就业务流具体转发过程或需求信息的话,可能要先确认下组网情况根据以下2种情况判断如何去实现。
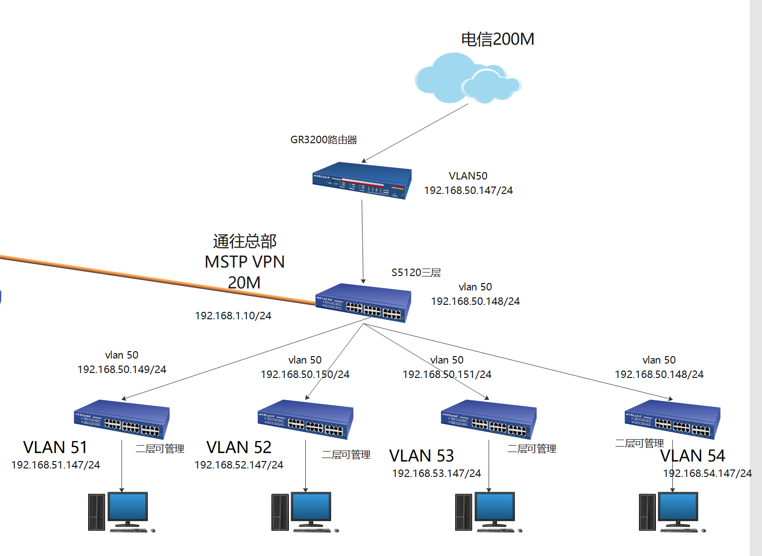
情况一
总部侧和本段采用MSTP运营商专线用192.168.1.X/24段互联并在2端设备配置静态路由用于2端节点业务流量互访。
此时S5120-LI交换机配置互联地址和明细静态路由去总部即可。
情况二
本段仅知道总部业务地址段和运营商分配的专线业务地址,也就是专线类型可能不是点对点或者总部不想和分支节点点双向互通场景。
则需要把专线到GR路由器上,并分配一个wan口配置互联地址,千万注意不要配置专线地址网关,且wan口负载方式不要负载分担。否则可能导致转发异常。
然后在GR上配置明细静态路由去总部侧即可。
这种组网缺点就是只能分支侧去访问总部,总部无法主动访问分支节点。除非分支侧配置nat映射等方式来实现。
所以通过以上情况分析
我们可知
1.S5120-LI不支持策略路由和NAT功能。
2.如果涉及NAT必须接到路由器设备上或其它防火墙等支持nat的设备上。
3.此节点组网不一定需要配置策略路由才能实现。
4.如果与可能的情况不符或者其它原因请拨打400热线寻求帮助。
如果想了解或者还有其它设备支持策略路由并想用策略方式来做可参考S5130-SI系列策略路由配置文档
http://h3c.com/cn/d_201901/1149715_30005_0.htm
(0)
H3C S5120-LI
亲~登录后才可以操作哦!
确定你的邮箱还未认证,请认证邮箱或绑定手机后进行当前操作
举报
×
侵犯我的权益
×
侵犯了我企业的权益
×
抄袭了我的内容
×
原文链接或出处
诽谤我
×
对根叔社区有害的内容
×
不规范转载
×
举报说明
回复已更新。