ap组默认为default-group,ap都已经加到组里面了,但是没有无线信号出来
web界面的无线网络那里,点进创建的无线服务名称,想要绑定ap组,但是默认的ap组搜不到

(0)
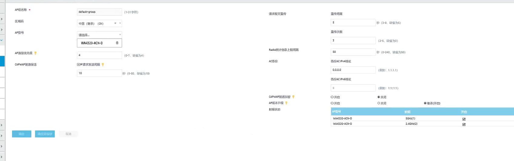
在AP管理——AP组——(默认组编辑)无线服务去绑定
(0)
没找到无线服务这个
没找到无线服务这个
看下AP的radio口下面有没有radio enable
(0)
我是web界面
我是web界面
亲~登录后才可以操作哦!
确定你的邮箱还未认证,请认证邮箱或绑定手机后进行当前操作
举报
×
侵犯我的权益
×
侵犯了我企业的权益
×
抄袭了我的内容
×
原文链接或出处
诽谤我
×
对根叔社区有害的内容
×
不规范转载
×
举报说明