设置列表
对齐方式
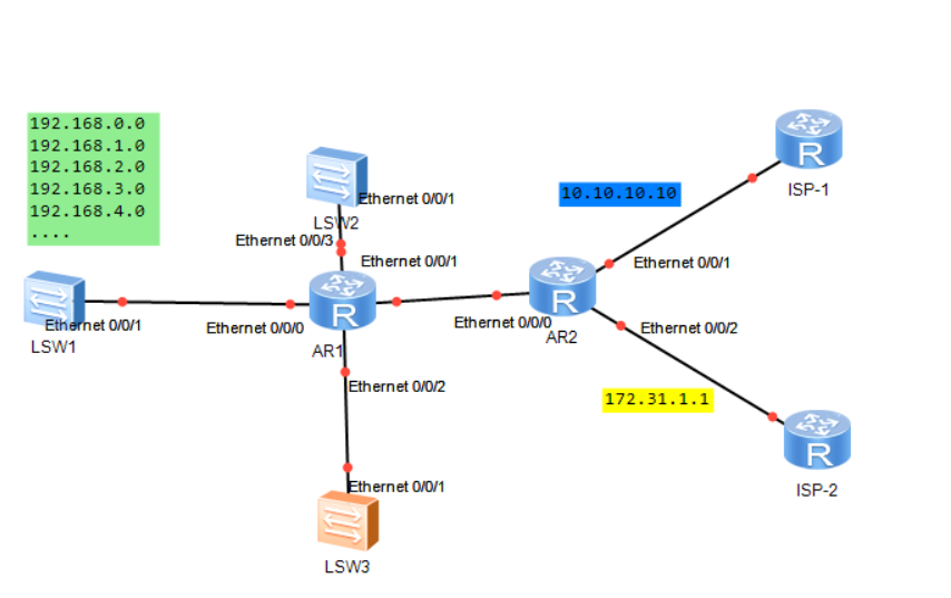
如下图,SW1里面有本地192.168.0-4.0/24等网段,希望指定到ISP-1的网络 10.10.10.10出口出去,出口路由器R2本身运营商1-2口做了负载分担,可以通过什么方式保证SW1接入R1的端口R1-ETH0/0/0 上面的报文全部从ISP-1的出口出去呢?或者指定SW1里的某些网段从ISP-1出口出去?

对齐方式

(0)
最佳答案
nqa agent enable #开启NQA客户端功能
nqa entry wan1 1 #创建管理员为wan1/操作标签为1的NQA测试组
type icmp-echo #配置测试例类型为ICMP-echo
destination ip 1.1.1.1
source ip 1.1.1.2
next-hop ip 1.1.1.3
frequency 1000 #配置NQA探测超时时间,默认为3000ms
probe count 3 #配置一次NQA测试中进行探测的次数,默认为1次
probe timeout 1000 #测试频率为1000ms
reaction 1 checked-element probe-fail threshold-type consecutive 6 action-type trap-only #建立联动项1,既如果连续测试6次失败则触发相关动作
nqa entry wan2 1 #创建管理员为wan2/操作标签为1的NQA测试组
type icmp-echo #配置测试例类型为ICMP-echo
destination ip 1.1.1.1
source ip 1.1.1.2
next-hop ip 1.1.1.3
frequency 1000 #配置NQA探测超时时间,默认为3000ms
probe count 3 #配置一次NQA测试中进行探测的次数,默认为1次
probe timeout 1000 #测试频率为1000ms
reaction 1 checked-element probe-fail threshold-type consecutive 6 action-type trap-only
nqa schedule wan1 1 start-time now lifetime forever #启动wan1探测组
nqa schedule wan1 2 start-time now lifetime forever #启动wan2探测组
track 1 nqa entry wan1 1 reaction 1 #创建于NQA测试组中指定联动项关联Track 1
track 2 nqa entry wan2 1 reaction 1
ip route-static 0.0.0.0 0 1.1.1.1 track 1
ip route-static 0.0.0.0 0 1.1.1.1 track 2 preference 80
针对策略路由定义走所有出口:
定义ACL
acl basic 2000
rule 0 permit source 1.1.1.0 0.0.0.255
rule 100 deny
acl basic 2100
rule 0 permit source 2.2.2.0 0.0.0.255
rule 100 deny
策略路由引用Track联动
policy-based-route wan permit node 1
if-match acl 2000
apply next-hop 1.1.1.1 track 1
policy-based-route wan permit node 2
if-match acl 2100
apply next-hop 2.2.2.2 track 2
接口应用策略路由
interface GigabitEthernet1/0/1
ip policy-based-route wan
(0)
PBR不是只能控制本地产生的报文才有用吧?你看我图报文产生是在SW1我是要在出口R2上实现控制呢
亲~登录后才可以操作哦!
确定你的邮箱还未认证,请认证邮箱或绑定手机后进行当前操作
举报
×
侵犯我的权益
×
侵犯了我企业的权益
×
抄袭了我的内容
×
原文链接或出处
诽谤我
×
对根叔社区有害的内容
×
不规范转载
×
举报说明
PBR不是只能控制本地产生的报文才有用吧?你看我图报文产生是在SW1我是要在出口R2上实现控制呢