• 全部
  • 经验案例
  • 典型配置
  • 技术公告
  • FAQ
  • 漏洞说明
  • 全部
  • 全部
  • 大数据引擎
  • 知了引擎
产品线
搜索
取消
案例类型
发布者
是否解决
是否官方
时间
搜索引擎
匹配模式
高级搜索

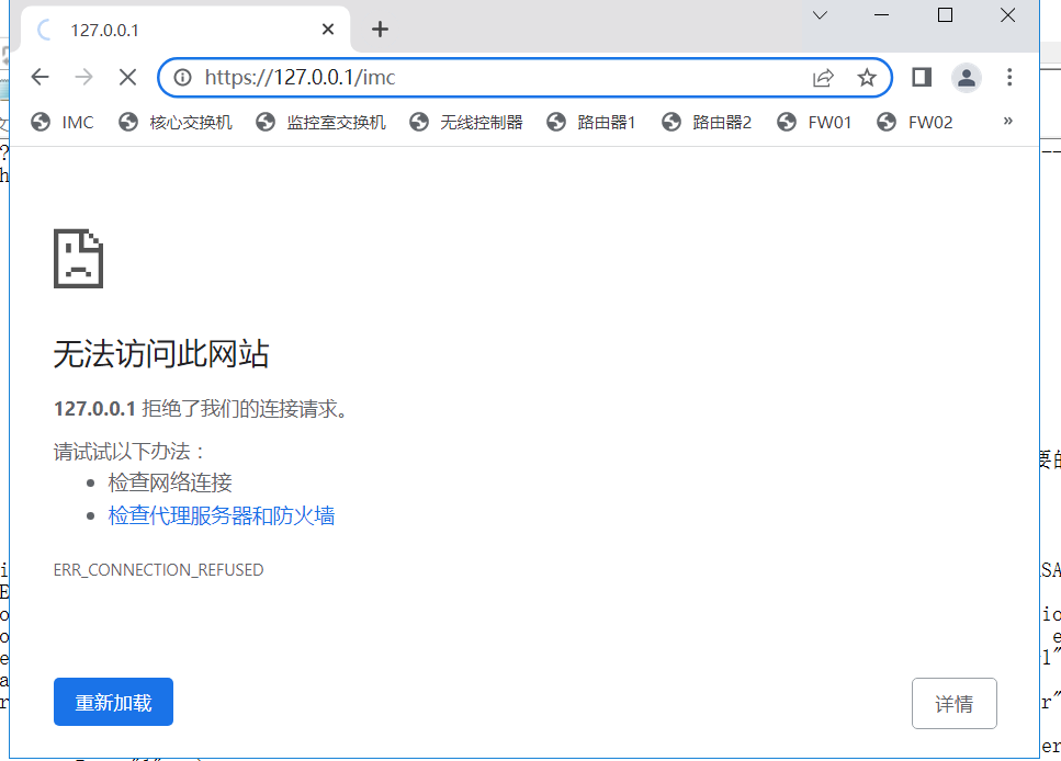
IMC设置成只能https访问后无法访问

2022-06-11提问
  • 0关注
  • 1收藏,1903浏览
粉丝:3人 关注:0人

问题描述:

https://zhiliao.h3c.com/Theme/details/151168

根据上面链接教程在系统设置里设置成只能https访问,重启imc服务后访问不了,是地址填错了吗

IMC版本:PLAT 0706H10


组网及组网描述:


最佳答案

已采纳
Xcheng 九段
粉丝:136人 关注:3人

默认imc的https服务端口是8443。。。

而根据截图看访问了443端口呀

还得是你,第一次使用https

菜水鱼 发表时间:2022-06-11 更多>>

还得是你,第一次使用https

菜水鱼 发表时间:2022-06-11
1 个回答
May 七段
粉丝:14人 关注:1人

改之前能正常HTTPS访问嘛?换浏览器看下呢

回复菜水鱼:

默认HTTP HTTPS都可以的,要是改之前就访问不了就和改的没关系了,换浏览器看下,浏览器设置里有TLS协议那个调整看下

May 发表时间:2022-06-11 更多>>

修改之前访问不了

菜水鱼 发表时间:2022-06-11

以为修改后才能访问呢,就改了

菜水鱼 发表时间:2022-06-11
回复菜水鱼:

默认HTTP HTTPS都可以的,要是改之前就访问不了就和改的没关系了,换浏览器看下,浏览器设置里有TLS协议那个调整看下

May 发表时间:2022-06-11

编辑答案

你正在编辑答案

如果你要对问题或其他回答进行点评或询问,请使用评论功能。

分享扩散:

提出建议

    +

亲~登录后才可以操作哦!

确定

亲~检测到您登陆的账号未在http://hclhub.h3c.com进行注册

注册后可访问此模块

跳转hclhub

你的邮箱还未认证,请认证邮箱或绑定手机后进行当前操作

举报

×

侵犯我的权益 >
对根叔社区有害的内容 >
辱骂、歧视、挑衅等(不友善)

侵犯我的权益

×

泄露了我的隐私 >
侵犯了我企业的权益 >
抄袭了我的内容 >
诽谤我 >
辱骂、歧视、挑衅等(不友善)
骚扰我

泄露了我的隐私

×

您好,当您发现根叔知了上有泄漏您隐私的内容时,您可以向根叔知了进行举报。 请您把以下内容通过邮件发送到pub.zhiliao@h3c.com 邮箱,我们会尽快处理。
  • 1. 您认为哪些内容泄露了您的隐私?(请在邮件中列出您举报的内容、链接地址,并给出简短的说明)
  • 2. 您是谁?(身份证明材料,可以是身份证或护照等证件)

侵犯了我企业的权益

×

您好,当您发现根叔知了上有关于您企业的造谣与诽谤、商业侵权等内容时,您可以向根叔知了进行举报。 请您把以下内容通过邮件发送到 pub.zhiliao@h3c.com 邮箱,我们会在审核后尽快给您答复。
  • 1. 您举报的内容是什么?(请在邮件中列出您举报的内容和链接地址)
  • 2. 您是谁?(身份证明材料,可以是身份证或护照等证件)
  • 3. 是哪家企业?(营业执照,单位登记证明等证件)
  • 4. 您与该企业的关系是?(您是企业法人或被授权人,需提供企业委托授权书)
我们认为知名企业应该坦然接受公众讨论,对于答案中不准确的部分,我们欢迎您以正式或非正式身份在根叔知了上进行澄清。

抄袭了我的内容

×

原文链接或出处

诽谤我

×

您好,当您发现根叔知了上有诽谤您的内容时,您可以向根叔知了进行举报。 请您把以下内容通过邮件发送到pub.zhiliao@h3c.com 邮箱,我们会尽快处理。
  • 1. 您举报的内容以及侵犯了您什么权益?(请在邮件中列出您举报的内容、链接地址,并给出简短的说明)
  • 2. 您是谁?(身份证明材料,可以是身份证或护照等证件)
我们认为知名企业应该坦然接受公众讨论,对于答案中不准确的部分,我们欢迎您以正式或非正式身份在根叔知了上进行澄清。

对根叔社区有害的内容

×

垃圾广告信息
色情、暴力、血腥等违反法律法规的内容
政治敏感
不规范转载 >
辱骂、歧视、挑衅等(不友善)
骚扰我
诱导投票

不规范转载

×

举报说明