有没有大佬分享下OSPF园区接入方案,模板也行啊,没思路写了。。。。。
(0)
最佳答案
度娘一下
参考:
1、
2、
3、
4、
5、
OSPF是最常用的IGP协议,本文针对一种常见的组网,给出了ospf规划,配置的一些建议,能够提高网络的安全性,稳定性与可靠性。

OSPF最佳实践配置的目的并不是提供最优的OSPF规划方案,而是结合S12500交换机的特点以及OSPF协议的实现,为提高OSPF网络在实际运行中的安全性、稳定性与可靠性所给出的配置建议。所涉及特性主要包括如下几点:
必须手工配置OSPF进程的router-id;配置命令:
ospf [ process-id | router-id router-id | vpn-instance instance-name ]
process-id:OSPF进程号,取值范围为1~65535,缺省值为1。
router-id:OSPF进程使用的Router ID,点分十进制形式。
instance-name:OSPF进程绑定的VPN实例名称,为1~31个字符的字符串。
如果没有显式配置链路的开销值,OSPF将根据链路带宽来计算开销;(开销=带宽参考值/带宽,当计算出来的开销值大于65535时,开销取最大值65535)。
在整个OSPF域内需要统一配置参考值,建议配置带宽参考值为OSPF网络中最大物理接口带宽的10倍。例如:域内最大物理接口带宽为
配置命令:
在OSPF视图下配置:
bandwidth-reference value
value:计算链路开销时所依据的带宽参考值,取值范围为1~2147483648,单位为Mbps。
考虑设备缺省设置VLAN接口带宽是固定的
配置命令:
在vlan接口视图下配置:
ospf cost value
建议配置OSPF区域验证,避免非法设备连接到网络引起的安全隐患,验证的密码建议配置为密文方式,密码长度不小于6个字符;
配置命令:
在OSPF区域视图下配置md5的区域验证模式:
authentication-mode md5
在OSPF接口视图下配置认证口令:
ospf authentication-mode { md5 | hmac-md5 } key-id [ plain | cipher ] password
使用”network ip-address
配置命令:
OSPF 区域视图下配置:
network
ip-address
ip-address为接口IP地址
只有一个邻居的接口OSPF网络类型改成P2P类型,简化OSPF运行机制,提高ospf收敛速度;
配置命令:
在接口视图下配置:
ospf network-type p2p
将接入VLAN接口配置成silent-interface提高路由协议安全性;
配置命令:
OSPF视图下配置:
silent-interface interface-type interface-number
在ABR上建议配置聚合以减少相关区域的路由条目,配置聚合路由时,建议手工指定聚合路由的cost值,以防止聚合路由中的明细路由cost变化对聚合路由cost产生影响,导致不必要的路由计算:
在ospf区域视图下配置:
abr-summary ip-address { mask | mask-length } [ advertise | not-advertise ] [ cost cost ]
在ASBR上建议配置聚合以减少相关区域的路由条目,配置聚合路由时,应手工指定聚合路由的cost值,以防止聚合路由中的明细路由cost变化对聚合路由cost产生影响,导致不必要的路由计算:
在OSPF视图下配置:
asbr-summary ip-address { mask | mask-length } [ tag tag | not-advertise | cost cost ]
建议手工配置引入路由的cost值.
配置命令:
在OSPF视图下配置:
import-route protocol route-policy route-policy-name [ cost cost ]
在同一区域存在两个ASBR的组网中,两个ASBR同时通过配置ASBR-Summary的方式向区域通告相同的聚合路由时,建议采用先配置目的地址为聚合网段的黑洞路由,然后再ospf视图下重分布静态路由的方式发布聚合路由。(根据组网要求,配置重分布静态路由的路由过滤策略)。
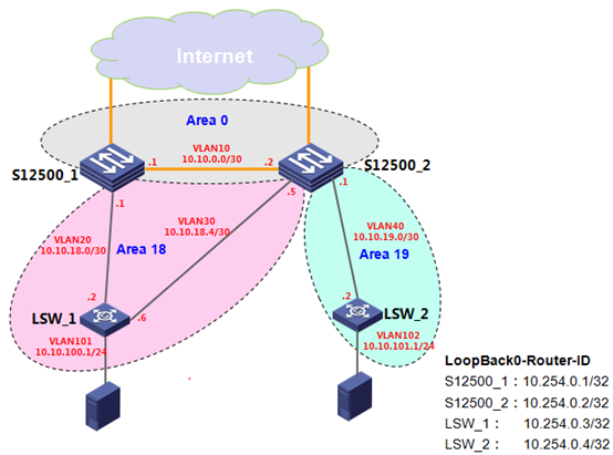
示例:
如下图所示组网,ASBR1和ASBR2同时向域内路由器通告聚合路由100.1.1.0/24;

ASBR参考配置:
# ip route-static 100.1.1.0 255.255.255.0 NULL0
//配置目的地址为聚合网段的黑洞路由
#
ospf 1
import-route static //在ospf视图下重分布静态路由
#
在用户网络状况良好,且对业务收敛时间要求较高的网络中,为了加快端口故障时OSPF路由收敛速度,可以调整路由计算时间间隔优化收敛时间;
注意,该参数需要全网所有OSPF路由器统一配置才能体现效果;
配置命令:
OSPF视图下配置:
spf-schedule-interval maximum-interval [ minimum-interval [ incremental-interval ] ]
建议参数为:spf-schedule-interval 5 100 1000
maximum-interval:OSPF路由计算的最大时间间隔,取值范围为1~60,单位为秒。
minimum-interval:OSPF路由计算的最小时间间隔,取值范围为10~60000,单位为毫秒incremental-interval:OSPF路由计算时间间隔惩罚增量的基数值,取值范围为10~60000,单位为毫秒
配置ospf与BFD联动可以加快链路故障的检测,提高ospf收敛速度,减少网络故障时的中断时间。
注意,该参数需要链路上相关的OSPF路由器统一配置才能体现效果;
配置命令:
在OSPF接口下配置,建议配置参数如下:
#
ospf bfd enable
bfd min-transmit-interval 200
bfd min-receive-interval 200
bfd detect-multiplier 3
#
建议单个区域内设备不超过60台,避免区域过大造成设备负载加重,可以提高设备运行的稳定性;如果需要超过60台,建议进行评估。
建议一台设备上一个OSPF进程配置不超过6个Area,以减少ABR设备负担;如果需要超过4个区域,建议进行评估。
建议一台设备上配置不超过4个OSPF进程,如果需要超过4个ospf进程,建议进行评估。
#
ospf 1 router-id 10.254.0.1 // 手工指定router-id
spf-schedule-interval 1 200 500 // 根据需要调整SPF参数(可选)
bandwidth-reference 100000 // 本实例网络中最大链路带宽为10Gbps
are
authentication-mode md5 // 配置区域认证模式为md5
network
network 10.254.0.1
are
authentication-mode md5 // 指定区域认证模式为md5
network
#
interface Vlan-interface10
undo shutdown
ip address
ospf authentication-mode md5 1 cipher test // 接口配置认证算法及预共享口令
ospf bfd enable // 配置接口BFD与OSPF联动以提高收敛速度(可选)
bfd min-transmit-interval 200
bfd min-receive-interval 200
bfd detect-multiplier 3
ospf cost 10 // 配置
#
interface Vlan-interface20
undo shutdown
ip
address
ospf authentication-mode md5 1 cipher test // 接口配置认证算法及预共享口令
ospf network-type p2p // 配置接口OSPF网络类型为P2P
ospf cost 10 // 配置
#
ospf 1 router-id 10.254.0.3 // 手工配置router-id
spf-schedule-interval 1 200 500 // 根据需要调整SPF参数(可选)
silent-interface all // 将所有接口配置成静默接口
undo silent-interface vlan-interface 20 //将上联核心设备的VLAN接口VLAN20设置成非静默接口
bandwidth-reference 100000 // 根据将来发展趋势,将带宽参考值设置为
are
authentication-mode md5 // 配置区域认证模式为md5
network
network 10.10.100.1
#
interface Vlan-interface18
undo shutdown
ip address
ospf authentication-mode md5 1 cipher test // 接口设置认证算法及预共享口令
ospf network-type p2p // 配置接口OSPF网络类型为P2P
ospf cost 10 // 配置
#
interface Vlan-interface100
undo shutdown
ip address 10.10.100.1 255.255.255.0
ospf cost 100 // 配置接入VLAN的Cost为100
(0)
亲~登录后才可以操作哦!
确定你的邮箱还未认证,请认证邮箱或绑定手机后进行当前操作
举报
×
侵犯我的权益
×
侵犯了我企业的权益
×
抄袭了我的内容
×
原文链接或出处
诽谤我
×
对根叔社区有害的内容
×
不规范转载
×
举报说明
暂无评论