telnet 可以登录,web页面刚开始可以加载出标题,过会就提示无法访问页面,http和https还有ie模式还有关闭pc防火墙啥的都试过了,都是这种现象
这个是刚输入地址时的状态

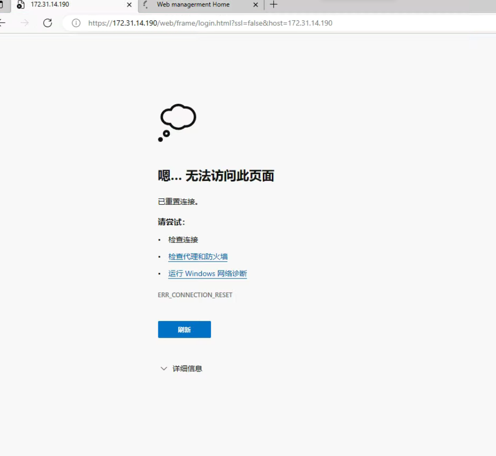
这个是最后的状态

https 和http都是开启了的
用户登录类型里也开启了http和https


(0)
亲~登录后才可以操作哦!
确定你的邮箱还未认证,请认证邮箱或绑定手机后进行当前操作
举报
×
侵犯我的权益
×
侵犯了我企业的权益
×
抄袭了我的内容
×
原文链接或出处
诽谤我
×
对根叔社区有害的内容
×
不规范转载
×
举报说明
暂无评论