X6010版本升级后,业务平台及CAS平台均无法登录需要怎么处理才可以正常进行登录进行配置,具体现象如下图
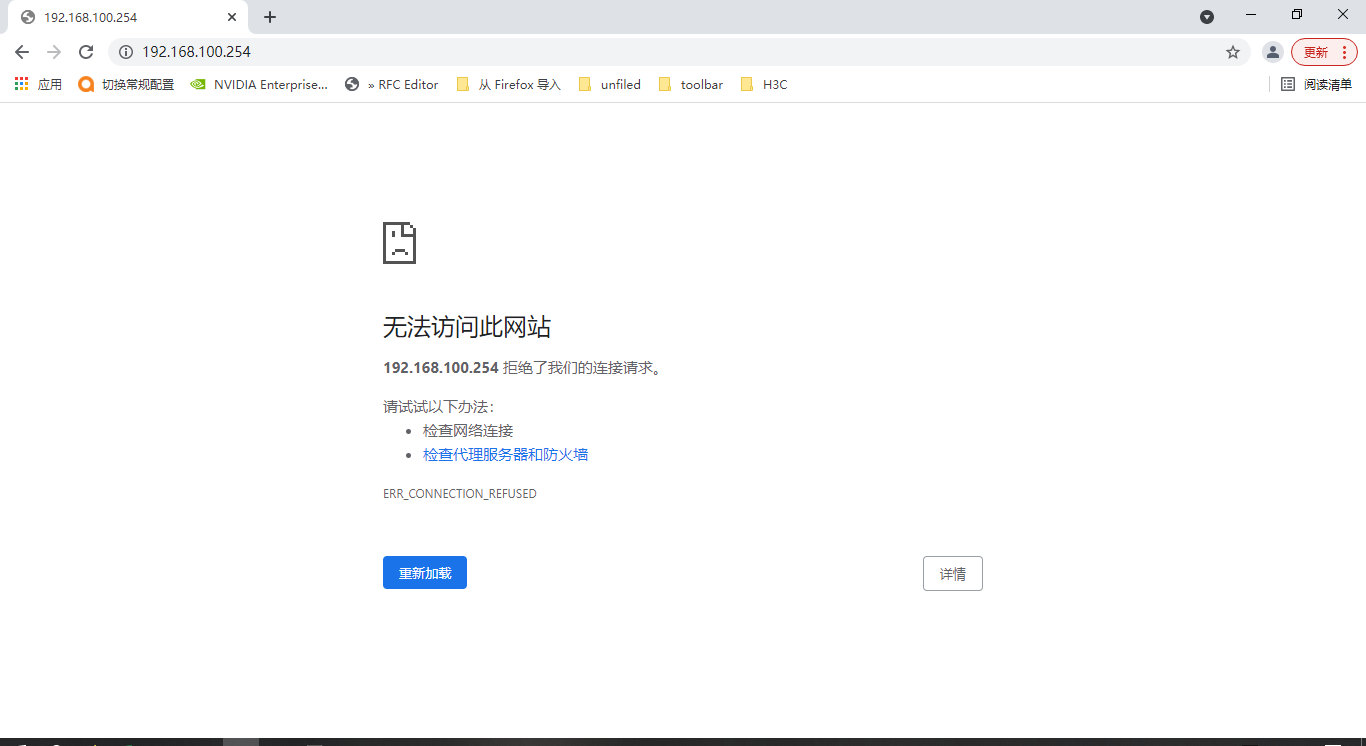
一.安管一体机CAS平台业务管理地址可以ping通,页面无法登录
1.

2.

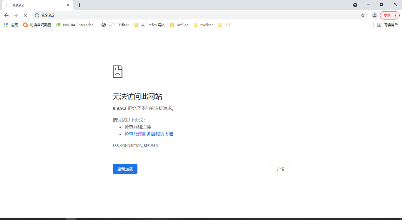
二,安管一体机CAS平台管理ip可以ping通,web页面登录时提示拒绝登录
1

2

三 、ping 9.9.9.1安管平台业务地址可以ping通,登录页面时提示502 Bad Gateway
1.

2.

(0)
亲~登录后才可以操作哦!
确定你的邮箱还未认证,请认证邮箱或绑定手机后进行当前操作
举报
×
侵犯我的权益
×
侵犯了我企业的权益
×
抄袭了我的内容
×
原文链接或出处
诽谤我
×
对根叔社区有害的内容
×
不规范转载
×
举报说明
暂无评论