交换机收不到包

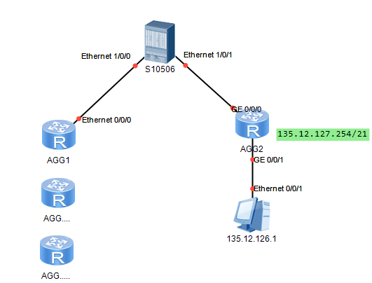
从其他汇聚ping AGG2-135.12.127.254/21 这个段内的地址 ping其他都通 只有段内的135.12.126.1这一个IP不通;
AGG2上联口抓包能看到126.1的回包,但是核心10506上抓不到,这是什么鬼啊
麻了~
(0)
最佳答案
135.12.126.1 开没开防火墙
(0)
没开,从同段或是网关ping还是通的;一跨段走三层路由上核心就不行了
检查终端的网关配置,没有接双网卡吧
亲~登录后才可以操作哦!
确定你的邮箱还未认证,请认证邮箱或绑定手机后进行当前操作
举报
×
侵犯我的权益
×
侵犯了我企业的权益
×
抄袭了我的内容
×
原文链接或出处
诽谤我
×
对根叔社区有害的内容
×
不规范转载
×
举报说明
检查终端的网关配置,没有接双网卡吧