SecPath F100-C-G5 URL过滤怎么配置呢?主要是达到允许访问特定的网址,其它的不能访问,没有license可以做到吗?有相应的配置教程麻烦提供一下呢,谢谢
SecPath F100-C-G5 URL过滤怎么配置呢?主要是达到允许访问特定的网址,其它的不能访问,没有license可以做到吗?有相应的配置教程麻烦提供一下呢,谢谢
(0)
不需要url过滤功能,安全策略进行限制就可以

(0)
请问这个怎么做呢?
https://zhiliao.h3c.com/theme/details/223562
你可以结合
https://zhiliao.h3c.com/Theme/details/224261

(0)
添加url授权实现控制:
没有授权可以参考安全策略实现:
防火墙通过安全策略实现过滤HTTPS网站配置方法(命令行)
1 目录
本案例适用于软件平台为Comware V7系列防火墙:F100-X-G2、F1000-X-G2、F100-WiNet、F1000-AK、F10X0等
注:本案例是在F100-C-G2的Version 7.1.064, Release 9510P08版本上进行配置和验证的。
防火墙部署在互联网出口,需要实现通过安全策略限制访问www.baidu.com的目的。

上网配置略,请参考《轻轻松松配安全》2.1章节防火墙连接互联网上网配置方法案例。
4.2 开启本地DNS代理
#开启设备本地DNS代理功能,用于解析域名。
<H3C>system-view //进入系统视图
System View: return to User View with Ctrl+Z.
[H3C]dns proxy enable //开启设备本地DNS代理功能
[H3C]dns server 114.114.114.114 //配置dns服务器
4.3 修改DHCP服务器DNS为设备接口地址
#如果防火墙作为DNS服务器则需要保证下发给终端地址时,客户端DNS为防火墙接口地址;
[H3C]dhcp server ip-pool 2 //创建dhcp服务器 地址池名称2
[H3C-dhcp-pool-2]gateway-list 192.168.2.1 //客户端网关
[H3C-dhcp-pool-2]network 192.168.2.0 mask 255.255.255.0 //配置客户端网段192.168.2.0 掩码 255.255.255.0
[H3C-dhcp-pool-2]dns-list 192.168.2.1 //客户端dns
[H3C-dhcp-pool-2]quit //退出当前视图
防火墙开启DNS代理后,如果终端将DNS请求发向防火墙则防火墙会替代向外网发起DNS解析请求,DNS回应报文返回防火墙后再由防火墙转发至终端,这样做的目的是保证终端和防火墙解析的地址相同。
#创建地址对象组,地址对象组名称为baidu.使用基于主机的形式关联域名:www.baidu.com.
[H3C]object-group ip address baidu //创建地址对象组,地址对象组名称为baidu
[H3C-obj-grp-ip-baidu]0 network host name www.baidu.com //使用基于主机的形式关联域名:www.baidu.com
[H3C-obj-grp-ip-baidu]quit //退出当前视图
#创建安全策略规则1名称为“baidu-deny”源安全域为“trust”、目的IP为名称为“baidu”的地址对象,安全策略默认策略为拒绝;创建安全策略规则2名称为“passany”源安全域为“trust”、目的安全域为“untrust”,动作配置为“pass”放通所有数据。
[H3C]security-policy ip //创建安全策略
[H3C-security-policy-ip]rule 1 name baidu-deny //创建规则1名称为“baidu-deny”
[H3C-security-policy-ip-1-denybaidu]source-zone trust //源安全域为“trust”
[H3C-security-policy-ip-1-denybaidu]destination-ip baidu //目的IP为名称为“baidu”的地址对象
[H3C-security-policy-ip-1-denybaidu]quit //退出当前视图
[H3C-security-policy-ip]rule 2 name passany //创建安全策略规则2名称为“passany”
[H3C-security-policy-ip-2-passany]action pass //动作配置为“pass”放通所有数据
[H3C-security-policy-ip-2-passany]source-zone trust //源安全域为“trust”
[H3C-security-policy-ip-2-passany]destination-zone untrust //目的安全域为“untrust”
[H3C-security-policy-ip-2-passany]quit //退出当前视图
[H3C]save force
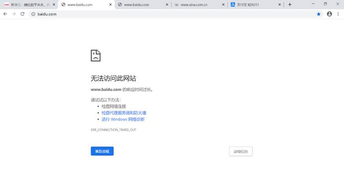
使用浏览器打开www.baidu.com,不能正常访问:

使用浏览器打开***.***,可以正常访问:

查看pc针对百度解析的地址为39.156.66.18:

查看设备的安全策略日志,可以看到针对改目的ip已成功拒绝(第三条):

(0)
能麻烦提供一下web界面的操作吗?
能麻烦提供一下web界面的操作吗?
防火墙上 找到相对应的主机名选项 把允许访问的资源添加进去
然后区域上选择该策略 没有该防火墙 提供不了web界面操作
需要的话 可以给你远程一下
(0)
v多少 加你
麻烦远程一下呢,实在搞不定
v多少 加你
亲~登录后才可以操作哦!
确定你的邮箱还未认证,请认证邮箱或绑定手机后进行当前操作
举报
×
侵犯我的权益
×
侵犯了我企业的权益
×
抄袭了我的内容
×
原文链接或出处
诽谤我
×
对根叔社区有害的内容
×
不规范转载
×
举报说明
https://zhiliao.h3c.com/theme/details/223562